MITOUJTAGとは何か
製品について
ご購入を検討中の方へ
サポート
JTAGについて
JTAG技術サービス(有料)
JTAG開発日記
JTAGを熱く語る
JTAGMIMIC(ジェイタグ・ミミック)
MIMIC(ミミック)とは、真似する、擬態するという意味の言葉です。
ドラクエでは宝箱に扮したモンスターでおなじみですね。
JTAGMIMICは、任意のJTAGデバイスをエミュレートするデザインをFPGAの中に作りこむデザインで、当社のSpartan-6ボードやArtix-7ボードで動作します。
下の写真では、Artix-7の中に仮想的な18個のFPGAを作りこんでいます。

下の図は、Arria10を2個と、Kintex-7を16個、カスケードにつないだJTAGチェーンのイメージです。
このような現実的には基板デザインやコストの面で作るのが難しいJTAGチェーンをFPGAの中でエミュレートすることができます。
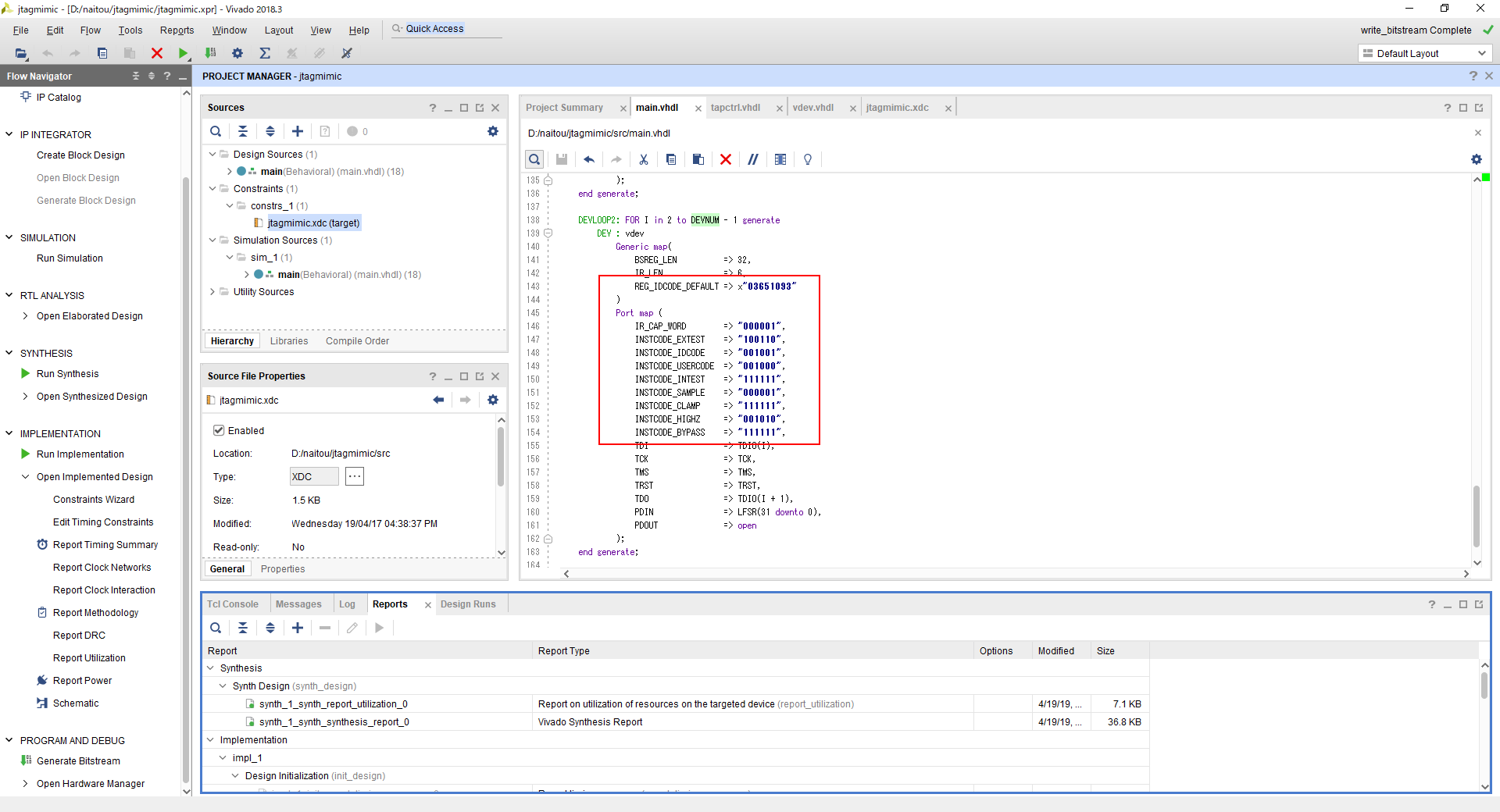
バウンダリスキャンレジスタには乱数が入るようになっています。IDCODEや、EXTESTやSAMPLEなどの命令コードはVivadoデザインの中でGenericの部分やportに定数を設定することで、任意の値に設定できます。
入手方法
当社のSpartan-6ボードやArtix-7ボードと、MITOUJTAGをご利用のお客様に無償で提供いたします。
ご興味がございましたら、info@tokudenkairo.co.jp までメールでお問合せください。




